这些人和项目,是ERC-8004的重点
2026-01-31
以太坊基金会宣布 ERC-8004 标准即将在主网上线,为本就火热的 AI Agent 赛道再添了一把火。
都说新协议会带来新机会,这个新标准究竟意味着什么? 它仅仅是一次技术迭代,还是以太坊在 AI 时代的一项关键战略布局?
当散户还在追逐下一个百倍 Meme 时,Coinbase、Cloudflare、Solana 等行业巨头却已悄然入场,为即将到来的 AI 浪潮铺设信任底座和支付轨道。
这场变革将如何演变? 在以太坊、Base 和 Solana 三大战场上, 又有哪些项目已经抢占了先机?
为何需要 ERC-8004
大家都在期待 2026 将是 AI Agent 应用和 Vibe-coding 爆发的元年,会涌现更多由不同公司、不同团队开发的 AI Agent。
想象一下,未来的你拥有一个 AI 旅行助手。当你让它帮你预订一次旅行时, 它可能需要与无数个外部 AI 代理打交道:航空公司的订票 AI、酒店的预订 AI、当地的租车 AI,甚至是一个帮你规划行程的攻略 AI。
那么问题来了:你的旅行助手如何知道哪个航空公司的 AI 是官方的,而非骗子? 如何信任那个素未谋面的租车 AI 不会在关键时刻掉链子?
在人类世界,我们通过营业执照、信用评级、平台担保来解决信任和欺诈问题。但在一个由无数匿名 AI 代理构成的数字世界里, Agent 之间面临着巨大的「信任鸿沟」。
如果没有一套统一的标准,AI 经济要么会变成由谷歌、苹果等巨头控制的、数据和声誉无法互通的封闭系统,要么会沦为欺诈和劣质服务的温床。
ERC-8004: Agent 的「身份证」
ERC-8004 正是为了解决这个问题而生。
它可以被理解成一个为 AI Agent 量身打造的、基于以太坊的全球身份系统,像一本不可篡改的数字护照,赋予每个 AI 代理一个独一无二的身份。
这本「护照」上还能动态记录一个 Agent 的全部「履历」:服务过多少客户、收到了多少好评、是否通过了第三方机构的「技能认证」等等。
这一切都公开透明、记录在链,无法被任何人 (包括 AI 自己) 删除或修改。
这为什么重要?因为它建立了一个可通用的声誉系统。一个在 A 平台积累了良好信誉的 AI 代理,可以带着它的「信用档案」无缝对接到 B 平台,而不需要从零开始。声誉,就是 AI 代理在这个数字世界里最重要的资产和抵押品。

ERC-20 统一了代币,ERC-721 开启了 NFT 市场一样,ERC-8004 的目标是为即将爆发的 AI Agent 经济提供统一的信任基石。
Web2 的 AI Agent 同样能运用这个信誉系统进行真实世界的互动。例如,一个天气预报 AI 代理可以通过预言机获取链下的气象数据,并根据数据准确性在链上积累声誉。
再来看一个 Crypto 原生场景。假设一个新的 Meme 币项目方想要精准空投,只给那些真实、有经验的「P小将」,而不是给机器人或羊毛党。项目方该如何筛选? ERC-8004 提供了一个完美的解决方案。
项目方可以设定一个规则:只空投给那些 ERC-8004 身份记录显示「过去 3 个月交易过超过 20 种 Meme 币,且盈利次数大于 5 次」的 AI 交易助手。
这样一来,无论你创建多少个新钱包,只要你的 AI 交易助手的「信用档案」不达标,就无法获得空投。这从根本上提高了女巫攻击的成本,确保了项目方的代币能给到最核心的社区贡献者。

x402: Agent 的 POS 机
ERC-8004 解决了 AI Agent 之间「你是谁」和「我该不该信你」的问题,x402 协议则解决了「Agent 之间如何交易」的问题。
它提供了一套标准化的 Web3 支付指令,允许一个 AI 服务提供方在收到请求时,自动发出一张「账单」。而请求服务的 AI 代理则能自动读懂这张账单并完成支付。
整个过程「一手交钱, 一手交货」,无需人类干预。

举个例子,一个 AI 画图助手需要调用更强大的云端 AI 模型来完成一幅复杂的图像。通过 x402,画图助手可以自动向云端 AI 模型支付 0.01 美元的计算费用,并在获得图像后完成交易,整个过程在几秒钟内自动完成,没有任何人工审批或复杂的支付流程。
简而言之,ERC-8004 是 AI 的身份证和信用报告,x402 则是它们用来交易的 POS 机。
两者的结合,为 AI Agent 在全球范围内安全、可信地进行协作和价值交换铺平了道路。
「Agent 经济」奇点已至
x402 和 ERC-8004 之所以在短时间内引爆市场,并非偶然的技术迭代,而是行业巨头深思熟虑后的战略布局,它标志着一个 Web3 支付和 Web2 应用深度融合新时代的开端。
Web2 应用+Web3 支付
以太坊的 ERC-8004 协议提供了信任共识,Coinbase 与 Cloudflare 的联手则为 Agent 经济铺设了现实的支付轨道。
对于以太坊而言,ERC-8004 将区块链的应用从 DeFi 扩展到了更广阔的 AI 经济,为 ETH 创造了新的应用场景。比如作为AI 代理的保证金、支付手续费等,从而巩固其作为「全球结算层」的地位。
Cloudflare 作为全球最大的 CDN 服务商之一,网络覆盖了数百万个网站。通过将 x402 集成到其服务中,Coinbase 通过和 Cloudflare 合作,不仅能为海量的 Web2 客户提供 AI 代理支付能力,还能抢占 AI 经济的基础设施入口,扩展其业务边界。
而 Coinbase 还扮演了合规的法币出入金通道角色,让整个支付闭环得以形成。

ERC-8004 与 x402 的结合,本质上是构建了一套能让 Web2 AI Agent 经济系统运行在 Web3 基础设施之上的架构。
它以 AI 为主题, 打通了「Web2 应用+Web3 结算」的经济闭环,让 Crypto 能够捕获来自真实世界 AI 应用场景的增量价值,而不再仅仅是内部的投机循环。
巨头的押注
Crypto 巨头们看准了这个赛道对整个行业的重要性,以太坊、Coinbase、Solana 已经纷纷完成入局。
2025 年 9 月, 以太坊基金会正式成立了专门的 dAI (decentralized AI) 团队,将其定位为与隐私、扩容并列的核心战略方向。
这支团队的使命非常清晰:让以太坊成为 AI 和机器经济的首选结算和协调层。而 ERC-8004 标准正是实现这一宏大愿景的基石,也是 dAI 团队成立后的首要开发任务。

dAI 团队由以太坊核心开发者 Davide Crapis 领导,核心成员和生态贡献者阵容堪称豪华。团队有来自以太坊基金会的 Vitto Rivabella 等核心成员,还吸引了 MetaMask AI 负责人 Marco De Rossi、前 Coinbase 高级工程师及 x402 协议创造者 Erik Reppel、Google 的 Jordan Ellis 等重要人物共同成为 ERC-8004 的核心开发成员。
此外,团队还包括来自 Nascent 的合伙人 Jessy (@13yearoldvc) 作为外部顾问,以及来自 Coinbase 开发者平台的 Kevin (@kleffew94) 作为 x402 白皮书的共同作者,共同构成了 dAI 的强大生态网络。
Coinbase 不仅与 Cloudflare 联手成立了 x402 基金会,Base 网络更成为了 x402 交易的主战场。
Solana 则将 x402 作为其 AI 战略的核心,其联合创始人 Toly 甚至亲自下场抢注了 x402.sol 域名,不仅在 2025 年底举办了吸引超过 400 个项目参与的 x402 黑客松,其官方推特更是频繁与生态项目互动。
截至 2026 年 1 月底,x402 协议的年化支付量已达 6 亿美元,其中 Base 链上的交易数在短短数月内就超过了 229 万笔,一个由 AI 代理驱动的全新经济体系,正在以惊人的速度形成。
如何追踪生态
对于想要持续追踪 8004 和 x402 生态的读者,以下几个渠道和工具值得收藏:
X (Twitter) 上的核心人物和社区动态
这是获取最新、最实时信息的主要渠道。建议关注 dAI 团队和关键贡献者,他们经常发布新项目、demo 和集成更新:
• @DavideCrapis: dAI 团队负责人,常发布主网更新和生态喊话。
• @marco_derossi: MetaMask AI 负责人,ERC-8004 主作者。
• @programmer: Erik Reppel,x402 协议创建者。
• @VittoStack: 以太坊基金会 AI 工程师,常发布生态地图和工具。
• @13yearoldvc: dAI 团队顾问,分享 x402/8004 的独到见解。
• @kleffew94: x402 白皮书共同作者,Coinbase dev。
• @AIonBase_: Base 生态 AI 项目的更新。
官方网站和 GitHub
• x402 官网: https://www.x402.org/ (Ecosystem 页面列出了所有官方集成的项目)
• 8004scan: https://www.8004scan.io/ (查看已注册 AI 代理、身份 NFT 和声誉记录)
• x402scan: https://www.x402scan.com/ (一个 x402 生态浏览器,可以追踪 x402 协议的交易和采用情况)
对于技术爱好者和开发者,GitHub 是了解技术细节和寻找示例项目的最佳场所:
• ERC-8004 参考实现:https://github.com/ChaosChain/trustless-agents-erc-ri
• ChaosChain Genesis Studio:https://github.com/ChaosChain/chaoschain-genesis-studio (第一个端到端商业原型)
• Awesome ERC-8004:https://github.com/sudeepb02/awesome-erc8004 (一个由社区维护的精选项目、SDK 和工具列表)
值得关注的项目
以太坊生态项目
以太坊作为 ERC-8004 标准的发源地,聚集了大量基础设施类项目。这些项目多在 x402 和 ERC-8004 生态中扮演底层角色,团队间互动频繁 (如 X 空间讨论和协作), 吸引了 Electric Capital、Mirana 等聪明钱。

1. 8004scan
8004scan 是一个 AI 代理的链上浏览器,由 AltLayer 提供技术支持,dAI 团队负责人 Davide Crapis 及多位团队成员曾多次转发互动,称其为「检查代理身份数据的开放、统一的界面」。
在这个网站上,可以查询超过 4500 个已注册 AI 代理的 ID、所有者、信誉积分和历史记录等信息,是了解该生态的重要入口。
该项目目前未发币。
2. ChaosChain Genesis Studio
ChaosChain Genesis Studio 是 ERC-8004 和 x402 生态的第一个端到端商业原型,由开发者 @lordOfAFew 创建。
它并非一个独立的项目,而是一个开源的参考实现,完整地展示了如何将 ERC-8004 的身份系统与 x402 的 USDC 支付功能结合起来,为开发者提供了一个可以直接上手构建商业应用的模板。
该项目是一个开源工具,没有代币。
3. Giza Protocol
Giza 是一个专注于 zkML(零知识机器学习) 技术的协议,获得了以太坊基金会的资助,并与 Starkware 达成了深度合作。
其核心价值在于,通过零知识证明技术,AI 模型可以在不泄露数据和模型细节的前提下,证明其输出结果的正确性和可靠性。
在 ERC-8004 生态中,Giza 可以为 AI 代理的声誉提供"可验证性"背书,例如,一个 AI 交易员可以利用 Giza 证明其操作严格遵守预设策略,从而获得更高的信誉积分。
该项目已发币 (GIZA),当前市值约$9M(900 万美元),历史最高曾达到约$122M。
4. Superfluid
Superfluid 是一个早在 2020 年就已上线的「流式支付」协议,最近因其与 AI Agent 高频、小额支付场景的契合而重新受到关注,并成为了以太坊基金会 x402 黑客松的获奖项目。
它允许资金像数据流一样,按秒、按分钟或按小时进行连续支付,能真正实现"按需付费",大幅提高资金利用效率。
该项目已发币 (SUPER),当前市值约$2.2M(220 万美元)。
5. EigenLayer
EigenLayer 是一个再质押协议,允许用户将已质押的 ETH 或其他 LST 资产进行「再质押」,为其他需要安全保障的协议提供服务。
在 AI 代理生态中,EigenLayer 可以作为一个去中心化的信任层,为 AI 模型的计算和验证过程提供经济安全保障。一个经过 EigenLayer 验证的 AI 代理,其 ERC-8004 身份的含金量可能会更高。
该项目已发币 (EIGEN)。
Base 生态项目
Base 作为 Coinbase 的 Layer 2,是 x402 协议的主战场。根据 AI on Base 数据,Base 链上的 x402 交易数已超过 Solana,占据 60% 的市场份额。

1. Virtuals Protocol
Virtuals Protocol 构建了一个 AI 代理的 launchpad,让不同的 AI 代理能够相互发现、协作和结算。
团队公开表示正与以太坊基金会紧密合作,共同推动以太坊成为 AI 代理的结算中心。根据 AI on Base 的数据,该生态已产生 4.67 亿美元的 GDP 和 133 万美元的收入。
该项目已发币 (VIRTUAL)。
2. CLAWD
CLAWD 是 Base 链上一个现象级的 AI 代理实验,由以太坊基金会开发者 Austin Griffith 发起。
其核心是一个在推特上运行的机器人 (clawd.atg.eth),能够监控特定关键词推文的情绪,并根据情绪的积极或消极来触发链上代币的回购和销毁。
这种「情绪驱动的代币经济学」极具创新性。尽管$CLAWD 代币由社区自发创建,但该实验获得了 dAI 团队负责人 Davide Crapis 以及 Base 官方和 Jesse Pollak 的多次互动,Austin Griffith 本人也与 dAI 小组关系密切。
Base 链上的$CLAWD 代币已发行,交易量较大,引发了社区的广泛关注。当前市值约$23M(2300 万美元),历史最高达$34M。
在 CLAWD 的成功之后,出现了CLAWD 军团第二个 AI 代理 EMBER,由开发者 @bsmokes 创建。
EMBER 拥有自己的 GitHub 账户,可以在 X 平台和链上与 CLAWD 互动,展现了 AI 代理之间协作的可能性,当前市值约 250 万美元。
3. BlockRun.AI
BlockRun.AI 是一个为 AI 代理提供大模型 API 服务的平台,被 AI on Base 多次转发,并支持 Base 负责人 Jesse Pollak 推广的 x402-mcp 工具。它通过 x402 协议,为 AI 代理提供了一个统一的接口,使其可以按需、即时地调用 ChatGPT、Anthropic、Google 等主流大模型的服务,是 AI 代理获取智能能力的重要基础设施。
该项目目前未发币。
Solana 生态项目
Solana 在 2025 年 11 月举办的 x402 黑客松吸引了超过 400 个项目参与,奖金超 13 万美元,获奖项目偏向硬件和实时支付创新。以下是其中热度较高的项目:

1. Daydreams Agents
Daydreams Agents 是一个专注于 AI Agent 商业化的开发框架,获得了 Solana Foundation 的支持。
它推出的 Lucid Agents Commerce SDK 允许开发者在 60 秒内快速搭建能够自主销售服务、收取费用的 AI Agent。
这些 Agent 原生支持 x402 支付协议和 ERC-8004 身份标准,可以实现代理与代理之间的自动交易和协作。
Daydreams 项目跨 Solana、Base 和 Starknet 多链部署,为开发者提供了一套完整的"构建-部署-变现"工具链。
该项目已发币 (DREAMS),当前市值约$12M(1200 万美元)。
2. PayAI Network
PayAI Network 作为优质 x402 服务商之一,获得了 Solana 官推的多次互动。
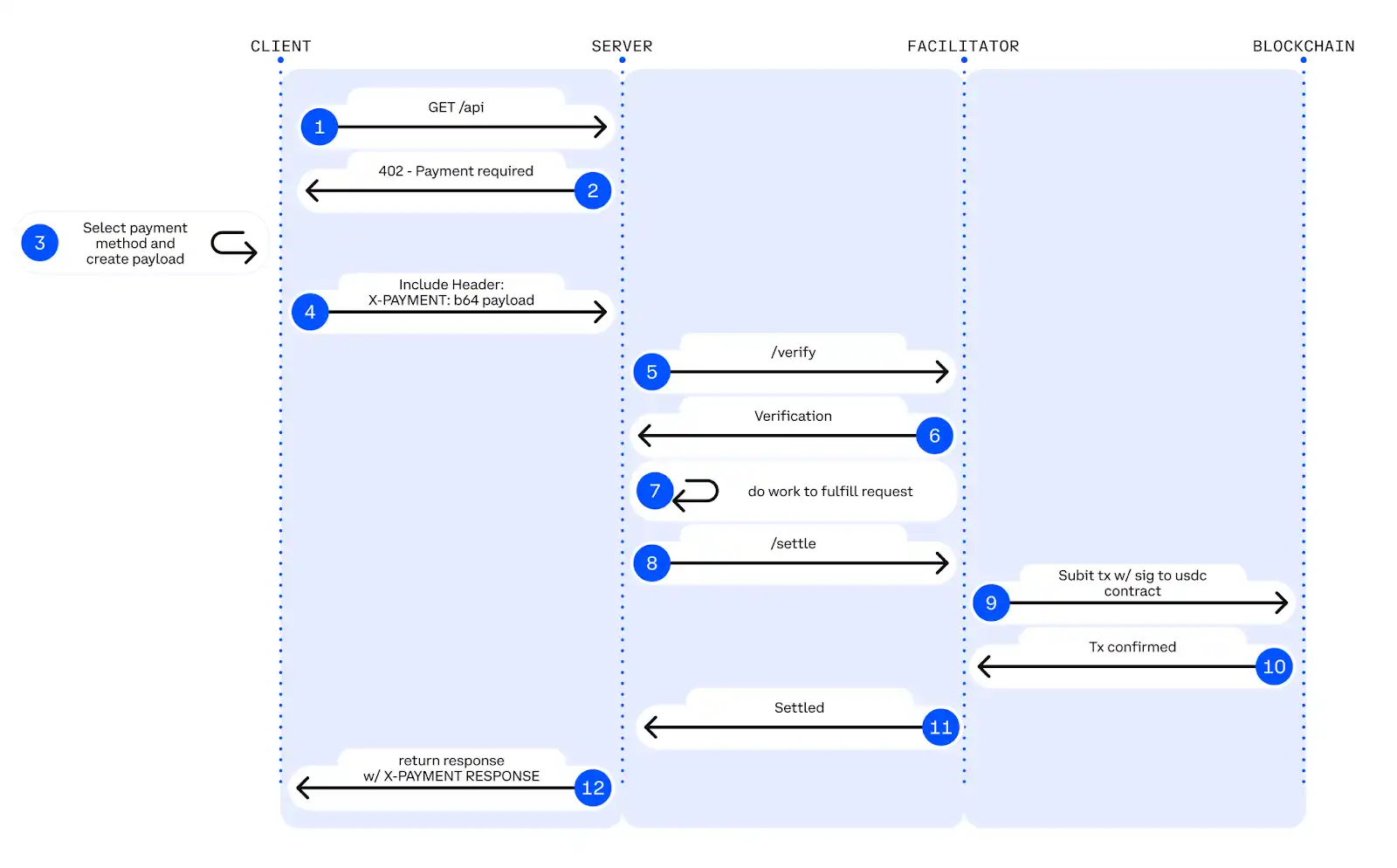
它是一个 x402 facilitator(支付促进者),在 x402 协议中扮演关键的中间层角色。具体来说,当一个 AI 代理需要向另一个 AI 代理付款时,facilitator 负责验证支付请求的合法性,然后代表应用程序在链上执行实际的资金转移和结算。
这样一来,AI 代理的开发者无需直接处理复杂的区块链交互,只需通过 PayAI 的 API 即可完成支付,大幅降低了接入门槛。
PayAI 也正在积极推动 x402 与 ERC-8004 的深度集成,提议在每笔 x402 支付完成后,自动将买卖双方的评价记录到 ERC-8004 声誉系统中,从而实现「支付即声誉积累」的闭环。
该项目已发币 (PAYAI),当前市值约$7.4M(740 万美元)。
3. Intelligence Cubed (i³)
i³是 Solana x402 黑客松主赛道的冠军。
它提出了 IMO(Initial Model Offering) 的概念,允许开发者将 AI 模型代币化并出售所有权,而投资者则可以根据模型的调用频率获得分红,为 AI 模型的商业化提供了一条新路径。所有支付都通过 x402 完成。
该项目目前未发币。
结语
x402 和 ERC-8004 的出现,不仅仅是一次技术升级,更是一场关于「谁能为 AI 付钱」的范式革命。随着 Coinbase、Cloudflare、以太坊基金会和 Solana 等巨头的入场,一个全新的、由 AI Agent 驱动的经济体系正在快速形成。
从项目分布来看,以太坊生态聚焦基础设施和信任层,Base 生态以 Virtuals Protocol 为核心形成应用层生态,Solana 生态则在硬件创新和实时支付上发力。对于投资者而言,关注那些获得官方背书、在黑客松中证明了自己、并且在社区中拥有真实热度的项目,无疑是抓住这波 AI+Crypto 浪潮的最佳路径。